|
| 1 | +# 5 个高效的 Nano Banana Pro 提示词 |
| 2 | + |
| 3 | +## LinkedIn infographics |
| 4 | + |
| 5 | +现在你可以把复杂的想法变成可分享的信息图了。 |
| 6 | + |
| 7 | + |
| 8 | + |
| 9 | +提示词: |
| 10 | + |
| 11 | +```shell |
| 12 | +# 英文 |
| 13 | +Create a lime green and white infographic with: |
| 14 | +• Top: Category label, bold title, subtitle in bubble |
| 15 | +• Middle: 7 numbered steps in dotted boxes (3-row grid) |
| 16 | +• Each step: Green number pill, bold header, explanation, bullets |
| 17 | +• Bottom: Green banner with “Follow me for more” |
| 18 | + |
| 19 | +Use #A4D65E green for headers/accents, white backgrounds, black text, rounded corners. Keep text concise and mobile-friendly |
| 20 | +{blog-content} |
| 21 | + |
| 22 | + |
| 23 | +# 中文 |
| 24 | +创建一个青柠绿配白色的信息图: |
| 25 | + |
| 26 | +• 顶部:分类标签、加粗标题、气泡框里的副标题 |
| 27 | + |
| 28 | +• 中间:7 个编号步骤,用虚线框,三行网格布局 |
| 29 | + |
| 30 | +• 每个步骤:绿色数字药丸、加粗小标题、解释说明、要点列表 |
| 31 | + |
| 32 | +• 底部:绿色横幅,写上"关注我获取更多" |
| 33 | + |
| 34 | + |
| 35 | +用 #A4D65E 绿色做标题和强调色,白底黑字,圆角设计,文字简洁, |
| 36 | + |
| 37 | +适配手机阅读。 |
| 38 | + |
| 39 | +{博客内容} |
| 40 | + |
| 41 | +``` |
| 42 | + |
| 43 | +## Create technical diagrams 技术架构 |
| 44 | + |
| 45 | +现在可以生成复杂的技术架构图了: |
| 46 | + |
| 47 | + |
| 48 | + |
| 49 | +I did this from my post on [context engineering for PMs](https://www.news.aakashg.com/p/context-engineering): |
| 50 | + |
| 51 | +提示词: |
| 52 | + |
| 53 | +```shell |
| 54 | +# 英文 |
| 55 | +Create a professional technical diagram illustrating [SYSTEM/PROCESS]. Use clean, modern styling with appropriate icons and labeled components. Include [KEY ELEMENTS] and show the relationships between them with directional arrows. Use a color scheme that distinguishes between [DIFFERENT SYSTEM PARTS]. Make the diagram clear enough for technical documentation but visually appealing enough for presentations. |
| 56 | + |
| 57 | + |
| 58 | +# 中文 |
| 59 | +创建一个专业的技术架构图,展示 [系统/流程]。使用简洁现代的风格, |
| 60 | + |
| 61 | +配上合适的图标和带标签的组件。包含 [关键元素],用箭头展示它们之间的关系。 |
| 62 | + |
| 63 | +用不同颜色区分 [不同的系统部分]。图表要既能用于技术文档,又足够美观, |
| 64 | + |
| 65 | +可以放进演示文稿。 |
| 66 | + |
| 67 | +``` |
| 68 | + |
| 69 | +## Comparative product UI mockups 产品 UI 对比稿 |
| 70 | + |
| 71 | +它能轻松生成同一个功能的多种设计方案,方便你横向对比、做决策。 |
| 72 | + |
| 73 | + |
| 74 | + |
| 75 | +提示词: |
| 76 | + |
| 77 | +```shell |
| 78 | +# 英文 |
| 79 | +Create a set of 3 UI mockups for {FEATURE/SCREEN} showing different design approaches. For the first, use a minimal, data-dense design prioritizing efficiency. For the second, create a more visual, feature-rich interface. For the third, design an innovative approach that reimagines how this interaction could work. Use a consistent color palette based on {BRAND COLORS}, and include realistic placeholder data. Make each mockup distinct but implementation-feasible. |
| 80 | + |
| 81 | +# 中文 |
| 82 | +为 {功能/页面} 创建 3 套 UI 设计稿,展示不同的设计思路。第一套走极简风, |
| 83 | + |
| 84 | +信息密度高,强调效率;第二套视觉更丰富,功能更突出;第三套大胆创新, |
| 85 | + |
| 86 | +重新想象这个交互可以怎么做。统一使用 {品牌色} 作为配色, |
| 87 | + |
| 88 | +填充真实感的占位数据。三套设计要各有特色,但都要能落地实现。 |
| 89 | + |
| 90 | +``` |
| 91 | + |
| 92 | +## Visualize data patterns and anomalies 数据可视化 |
| 93 | + |
| 94 | +AI 能做图表 |
| 95 | + |
| 96 | + |
| 97 | + |
| 98 | +这招特别适合分享数据,或者把 Excel 里的大数据集变成直观的图。 |
| 99 | + |
| 100 | +提示词: |
| 101 | + |
| 102 | +```shell |
| 103 | +# 英文 |
| 104 | +Create an advanced data visualization highlighting the patterns and anomalies in this [DATASET/METRICS]. Use visualization techniques that reveal [SPECIFIC RELATIONSHIP] while making [KEY ANOMALY TYPE] immediately apparent. Incorporate small multiples or comparative elements to show changes over [TIME PERIOD]. Use a color scheme that emphasizes statistical significance, with attention to accessibility. Include annotations pointing out the three most important insights. |
| 105 | + |
| 106 | +# 中文 |
| 107 | +创建一个高级数据可视化,展示 [数据集/指标] 中的规律和异常。 |
| 108 | + |
| 109 | +用合适的可视化技术揭示 [特定关系],同时让 [关键异常类型] 一眼就能看出来。 |
| 110 | + |
| 111 | +用小多图或对比元素展示 [时间段] 内的变化。配色要能突出统计显著性, |
| 112 | + |
| 113 | +同时注意可访问性。标注出三个最重要的洞察。 |
| 114 | +``` |
| 115 | +
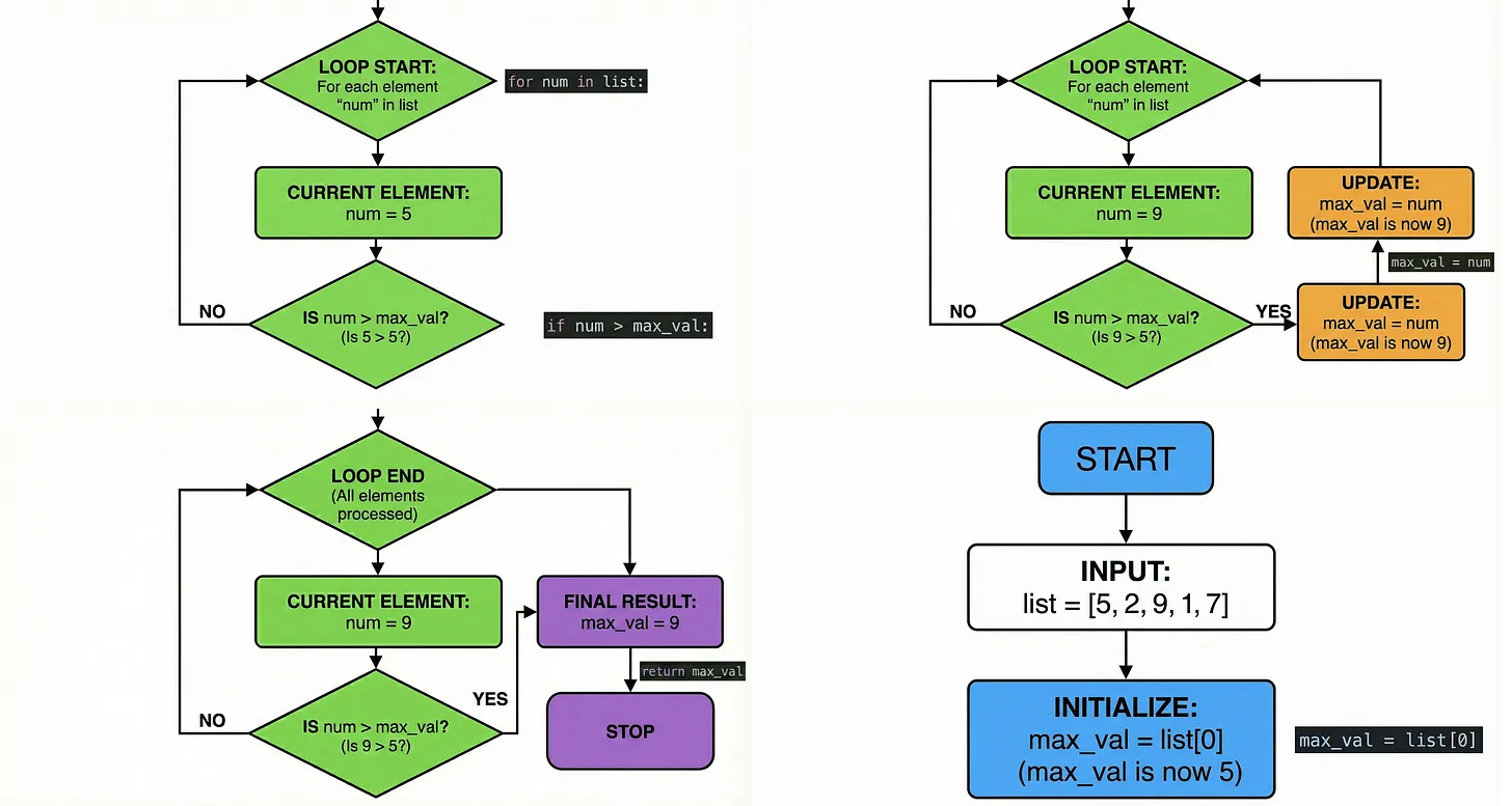
|
| 116 | +## Transform code into visual explanations 代码可视化讲解 |
| 117 | +
|
| 118 | +当你需要向非技术背景的人解释复杂算法或代码逻辑时,这招特别管用。 |
| 119 | +
|
| 120 | + |
| 121 | +
|
| 122 | +提示词: |
| 123 | +
|
| 124 | +```shell |
| 125 | +# 英文 |
| 126 | +Create a visual explanation of how this [ALGORITHM/CODE BLOCK] works. Use a step-by-step flowchart with clear annotations explaining each operation. Include small code snippets where relevant, but focus on making the logic visually intuitive. Use color coding to distinguish between [DIFFERENT OPERATIONS/PHASES]. Make the visualization detailed enough for engineers but clear enough for non-technical stakeholders. |
| 127 | + |
| 128 | +# 中文 |
| 129 | +创建一个可视化讲解,展示这段 [算法/代码块] 的工作原理。用分步流程图, |
| 130 | + |
| 131 | +配上清晰的注释说明每个操作。必要时可以放一些代码片段, |
| 132 | + |
| 133 | +但重点是让逻辑一目了然。用颜色区分 [不同的操作/阶段]。 |
| 134 | + |
| 135 | +图表要足够详细让工程师看懂,又足够清晰让非技术人员也能理解。 |
| 136 | +``` |
| 137 | +
|
| 138 | +## Ref |
| 139 | +
|
| 140 | +- [Use My 5 Nano Banana Pro Prompts: AI Update #5](https://www.news.aakashg.com/p/nano-banana-pro-prompts) |
| 141 | +- 中文翻译: 偷走这 5 个高效的 Nano Banana Pro 提示词 <https://mp.weixin.qq.com/s/Tr_iodulHTtqmpYo7VvzdQ> |
0 commit comments