Skip to content

EagleW/Describing_a_Knowledge_Base

Repository files navigation

Describing a Knowledge Base

Describing a Knowledge Base

Accepted by 11th International Conference on Natural Language Generation (INLG 2018)

[Slides]

Table of Contents

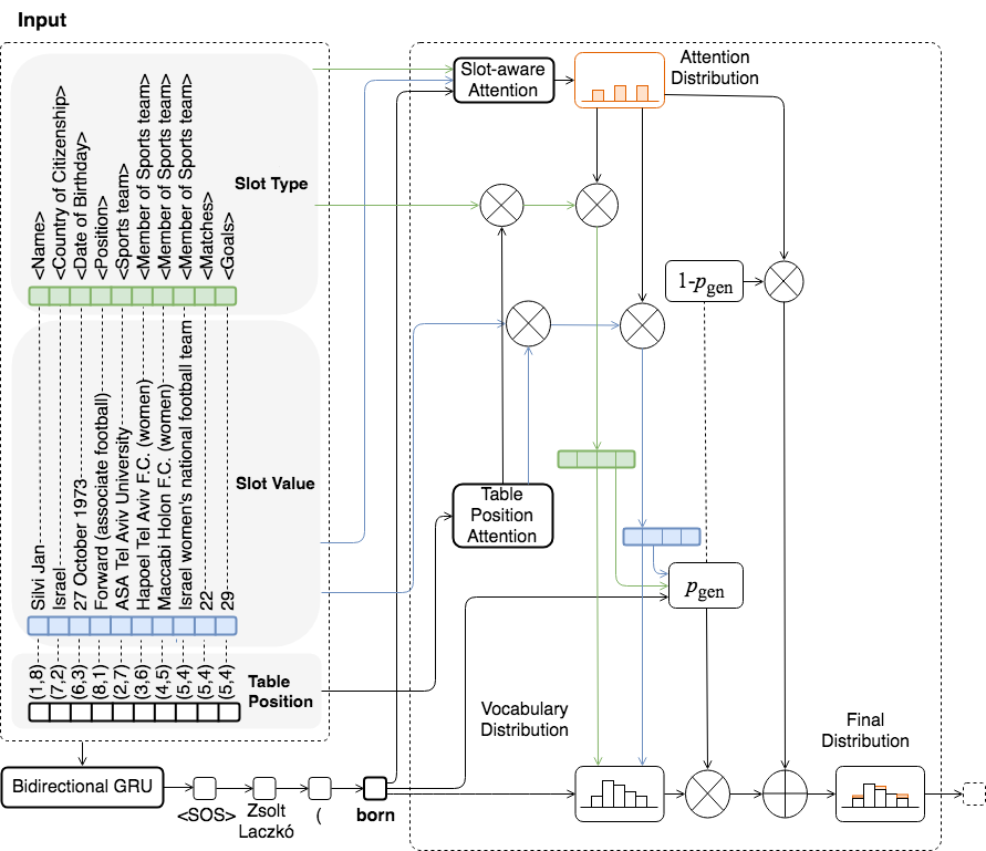
Model Overview

Photo

Requirements

Environment:

  • Pytorch 0.4
  • Python 3.6 CAUTION!! Model might not be saved and loaded properly under Python 3.5

Data:

  • Wikipedia Person and Animal Dataset
    This dataset gathers unfiltered 428,748 person and 12,236 animal infobox with description based on Wikipedia dump (2018/04/01) and Wikidata (2018/04/12)

Quickstart

Preprocessing:

Put the Wikipedia Person and Animal Dataset under the Describing a Knowledge Base folder. Unzip it.

Randomly split the data into train, dev and test by runing split.py under utils folder.

python split.py

Run preprocess.py under the same folder.

You can choose person (type 0) or animal (type 1)

python preprocess.py --type 0

Training

Hyperparameter can be adjusted in the Config class of main.py and choose whether person (0) or animal (1) using type.

python main.py --cuda --mode 0 --type 0

Test

Compute score:

python main.py --cuda --mode 3

Predict single entity:

python main.py --cuda --mode 1

Citation

@InProceedings{W18-6502,
  author = 	"Wang, Qingyun
		and Pan, Xiaoman
		and Huang, Lifu
		and Zhang, Boliang
		and Jiang, Zhiying
		and Ji, Heng
		and Knight, Kevin",
  title = 	"Describing a Knowledge Base",
  booktitle = 	"Proceedings of the 11th International Conference on Natural Language Generation",
  year = 	"2018",
  publisher = 	"Association for Computational Linguistics",
  pages = 	"10--21",
  location = 	"Tilburg University, The Netherlands",
  url = 	"http://aclanthology.org/W18-6502"
}

Attention Visualization

Photo

Photo